Screenshots
Challenge
A high value metric for companies can be tracking how many of their loans are considered “one-touch”. This can be indicative of high operational efficiency, but can be difficult to track without extensive customization of the Encompass platform or other manual methods of validating how many times users are accessing loans to get them to close. This kind of feature could also be beneficial in audits to ensure that only users who should have access are able to access loans.
Solution
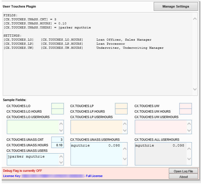
The User Touches plugin in Lender Toolkit’s PowerTools™ is a powerful tool that allows mortgage lenders to track with great detail how many times users “touch” a loan, and for how long, during various points throughout the loan workflow as well as cumulatively. It is able to be configured to include new user created custom fields to track custom metrics and personas, making it very flexible and able to be configured to match any company’s workflows.
Value
By being able to track user touches and time spent in loans, companies can ensure that their procedures are effective and efficient as well as identify areas where training may be needed.